实测雷池 WAF:轻量好用又强悍,这才是 WAF 该有的样子!

本期给大家分享网络应用小知识。

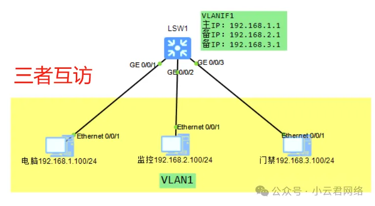
 一、场景背景  

在小区、学校等网络环境中,网络、监控、门禁等设备常需划分不同IP网段如:

网络—192.168.1.0/24监控—192.168.2.0/24门禁—192.168.3.0/24

但未提前标记设备接线端口时,划VLAN操作繁琐。此时可通过三层交换机【单VLAN+多IP】方案实现网段互访,无需调整物理接线。  

 二、核心原理  

在核心交换机的同一VLAN接口下配置多个IP地址(主IP+第二IP),每个IP对应一个网段的网关,利用三层路由功能实现跨网段通信。  

 三、华为配置命令  

场景示例:在VLAN10中配置3个网段网关(192.168.10.1/24、192.168.20.1/24、192.168.30.1/24)  

1. 进入VLAN接口配置模式  

复制
system-view interface Vlanif 101.2.

2. 配置主IP地址  

复制
ip address 192.168.1.1 241.

3. 添加第二IP地址(依次配置其余网段)  

复制
ip address 192.168.2.1 24 sub ip address 192.168.3.1 24 sub1.2.

4. 验证路由表  

复制
display ip routing-table1.

预期结果:路由表显示3个网段的直连路由,下一跳指向对应IP  

 四、终端设备配置  

各网段设备需将网关指向对应第二IP,例如:  

192.168.1.0/24网段网关设为192.168.1.1  192.168.2.0/24网段网关设为192.168.2.1  

测试结果,192.168.1.0/24能通192.168.2.0/24监控和192.168.3.0/24门禁

 五、注意事项  广播域风险:所有设备在同一广播域,建议开启接入交换机的「端口隔离」功能(华为:port-isolate enable)。环路保护:开启生成树协议(STP/RSTP/MSTP)避免网络环路,例如华为设备:规模限制:该方案适用于中小型网络,大型网络仍建议通过VLAN划分实现安全隔离。  

通过以上配置,无需划分VLAN即可快速实现多网段互访,同时建议结合网络规模与安全需求补充防护策略。

THE END